Site Tools


Hotfix release available: 2025-05-14b "Librarian". upgrade now! [56.2] (what's this?)
Hotfix release available: 2025-05-14a "Librarian". upgrade now! [56.1] (what's this?)
New release available: 2025-05-14 "Librarian". upgrade now! [56] (what's this?)
Hotfix release available: 2024-02-06b "Kaos". upgrade now! [55.2] (what's this?)
Hotfix release available: 2024-02-06a "Kaos". upgrade now! [55.1] (what's this?)
New release available: 2024-02-06 "Kaos". upgrade now! [55] (what's this?)
Hotfix release available: 2023-04-04b "Jack Jackrum". upgrade now! [54.2] (what's this?)
Hotfix release available: 2023-04-04a "Jack Jackrum". upgrade now! [54.1] (what's this?)
New release available: 2023-04-04 "Jack Jackrum". upgrade now! [54] (what's this?)
Hotfix release available: 2022-07-31b "Igor". upgrade now! [53.1] (what's this?)
Hotfix release available: 2022-07-31a "Igor". upgrade now! [53] (what's this?)
New release available: 2022-07-31 "Igor". upgrade now! [52.2] (what's this?)
New release candidate 2 available: rc2022-06-26 "Igor". upgrade now! [52.1] (what's this?)
New release candidate available: 2022-06-26 "Igor". upgrade now! [52] (what's this?)
Hotfix release available: 2020-07-29a "Hogfather". upgrade now! [51.4] (what's this?)
New release available: 2020-07-29 "Hogfather". upgrade now! [51.3] (what's this?)
New release candidate 3 available: 2020-06-09 "Hogfather". upgrade now! [51.2] (what's this?)
New release candidate 2 available: 2020-06-01 "Hogfather". upgrade now! [51.1] (what's this?)
New release candidate available: 2020-06-01 "Hogfather". upgrade now! [51] (what's this?)
Hotfix release available: 2018-04-22c "Greebo". upgrade now! [50.3] (what's this?)
Hotfix release available: 2018-04-22b "Greebo". upgrade now! [50.2] (what's this?)
start

Guided Search

Principle

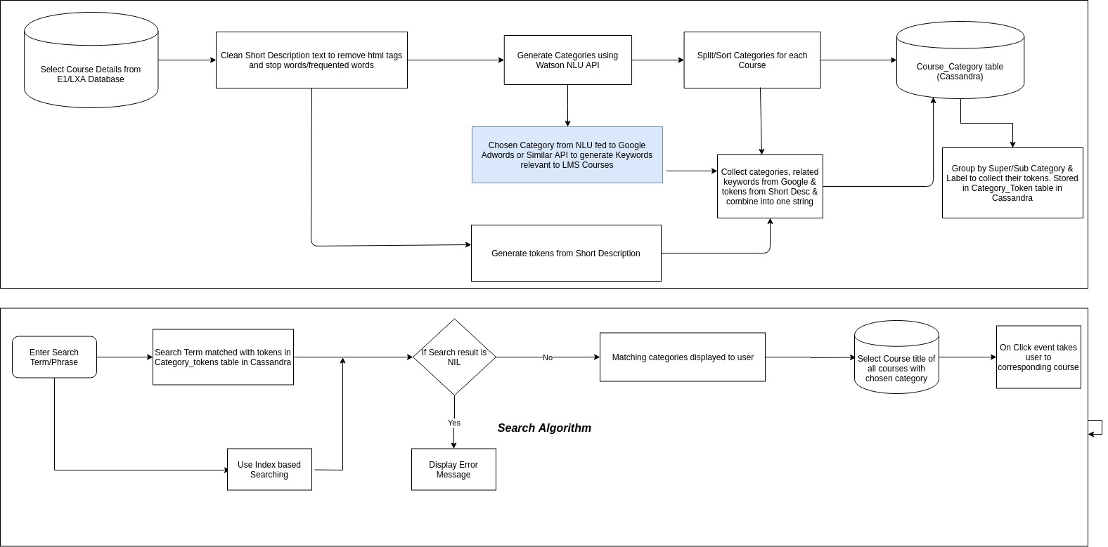
The primary intent behind guided search is to direct the user in getting accurate or close to intended Search results. This method helps the user to narrow down possibilities by reducing noise or distractions and strategically narrowing down search, in turn reducing frustration. Guided Search can also be extended to keep track of user's search history and to prompt most popular search terms as an auto-suggest feature as well.

Methodology

Logic behind Guided Search is to classify all the courses in an enterprise based on Title and/or Short description of the Course. Classification is performed through IBM Watson's Natural Language Understanding suite. IBM's NLU suite has the ability to analyse the presented text and its metadata to extract concepts, entities and related categories using a simple API framework. The categories are presented as a multi-level hierarchy and can be further tuned and processed.

Categories and entities are fed into Google's keyword planner to extract related keywords. Related keywords will be the most frequently searched keywords related to each category. By this we ensure maximum probability of search hits for items even if the related term is not present in the title or short description of a course.

WorkFlow

Please find below the link to Guided Search Workflow.

https://drive.google.com/file/d/1ph11m0tPFEv5HDb1tcGu1SyktJVsKpER/view?usp=sharing

Technical Specifications

Pentaho ETL performs - Data extraction - Text Clean Up - Generation of NLU's categories using IBM Watson NLU - Generation of related Keywords through Google Keyword Planner

Cassandra Big Data DB - Stores Generated Categories and keywords as tokens

SOLR Collection - Indexes generated tokens and its corresponding Course ID

Python Search Program - Performs search on SOLR index as a multi step process to display category and the Courses for selected category

Sample Input/Output

1. Enter Search Term : abb motors

Subcategory

Business Operations

Hardware

Manufacturing

Software

Metals

Computer certification

Cars

Enter Subcategory :business operations

Courses that match your chosen category are: 6166

6167

6168

2. Enter Search Term: :service engineer

Subcategory

Hardware

Business Operations

Certified pre-owned

energy

Enter Subcategory: energy

Courses that match your chosen category are:

18616 1

start.txt · Last modified: 2025/10/13 06:30 by 85.208.84.179